当一条sql的执行时间为45742s,也就是12+个小时,你是否还能忍受?
下面我们来看一下代码和执行计划:
select t6.proc_no 单据号,t6.sponsor_name 提单人,t6.title 单据类型,t6.currency 币种,t6.money 单据金额,t6.crt_time,t6.upd_time,t6.belong_org_name as '申请人组织', case when t6.proc_status = '0' THEN '编辑中' when t6.proc_status = '1' THEN '审批中' when t6.proc_status = '2' THEN '已通过' when t6.proc_status = '3' THEN '已拒绝' when t6.proc_status = '4' THEN '已撤回' when t6.proc_status = '5' THEN '已回退' when t6.proc_status = '6' THEN '已删除' when t6.proc_status = '7' THEN '付款中' when t6.proc_status = '8' THEN '已作废' else '待定' end '流程状态', case when t6.doc_status = '0' THEN '编辑中' when t6.doc_status = '1' THEN '审批中' when t6.doc_status = '2' THEN '审批结束' when t6.doc_status = '3' THEN '已撤回' when t6.doc_status = '4' THEN '已作废' else '待定' end '单据状态' FROM (select proc_no,sponsor_name,title,currency,money,proc_status,doc_status,belong_org_name,crt_time,upd_time from cfs_workflow.t_bpm_proc_record where company_no='52741414101' and crt_time>='2023-01-01' an d crt_time<'2023-07-01' AND doc_status='2' )t6 WHERE t6.proc_no NOT in(select replace(data_json->'$.baseInfo.relatedApplyNo','"','') proc_no from cfs_form_center.t_bpm_form_data tbfd where company_no='52741414101' and proc_type=10 and crt_time>='2023- 01-01' and crt_time<'2023-07-01' and data_json->'$.baseInfo.relatedApplyNo' is not NULL)\G![]()

编辑
被驱动表虽然走了company_no列的索引,但是该索引效率很低

编辑
该表预估行数91952,但是company_no的基数只有135,所以选择性并不好
另外一个问题是,两表关联被驱动表应该走连接列的索引才高效
子查询如下:
select replace(data_json->'$.baseInfo.relatedApplyNo','"','') proc_no from cfs_form_center.t_bpm_form_data tbfd where company_no='52741414101' and proc_type=10 and crt_time>='2023-01-01' and crt_time<'2023-07-01' and data_json->'$.baseInfo.relatedApplyNo' is not NULL
子查询中的关联列为data_json转换后的格式

编辑

编辑
JSON 字段不允许直接创建索引。即使支持,实际意义也不大,因为我们一般是基于JSON中的元素进行查询,很少会基于整个 JSON 文档。基于此问题,在MySQL 8.0.17及以后的版本中,InnoDB存储引擎支持JSON数组上的多值索引。除此之外还可以通过MySQL 5.7 引入的虚拟列,然后在虚拟列当中使用索引。我用的版本为5.7,所以这里使用虚拟列创建索引
创建虚拟列
ALTER TABLE cfs_form_center.t_bpm_form_data ADD COLUMN relatedApplyNo VARCHAR(64) GENERATED ALWAYS AS (REPLACE(data_json->'$.baseInfo.relatedApplyNo','"',''));
对虚拟列添加索引
ALTER TABLE cfs_form_center.t_bpm_form_data ADD INDEX idx_relatedApplyNo (relatedApplyNo) USING BTREE;
将原sql中的json替换为虚拟列
JSON 字段不允许直接创建索引。即使支持,实际意义也不大,因为我们一般是基于JSON中的元素进行查询,很少会基于整个 JSON 文档。基于此问题,在MySQL 8.0.17及以后的版本中,InnoDB存储引擎支持JSON数组上的多值索引。除此之外还可以通过MySQL 5.7 引入的虚拟列,然后在虚拟列当中使用索引。我用的版本为5.7,所以这里使用虚拟列创建索引
ALTER TABLE cfs_form_center.t_bpm_form_data ADD COLUMN relatedApplyNo VARCHAR(64) GENERATED ALWAYS AS (REPLACE(data_json->'$.baseInfo.relatedApplyNo','"',''));
ALTER TABLE cfs_form_center.t_bpm_form_data ADD INDEX idx_relatedApplyNo (relatedApplyNo) USING BTREE;
将原sql中的json替换为虚拟列
select t6.proc_no 单据号,t6.sponsor_name 提单人,t6.title 单据类型,t6.currency 币种,t6.money 单据金额,t6.crt_time,t6.upd_time,t6.belong_org_name as '申请人组织',
case when t6.proc_status = '0' THEN '编辑中'
when t6.proc_status = '1' THEN '审批中'
when t6.proc_status = '2' THEN '已通过'
when t6.proc_status = '3' THEN '已拒绝'
when t6.proc_status = '4' THEN '已撤回'
when t6.proc_status = '5' THEN '已回退'
when t6.proc_status = '6' THEN '已删除'
when t6.proc_status = '7' THEN '付款中'
when t6.proc_status = '8' THEN '已作废'
else '待定' end '流程状态',
case when t6.doc_status = '0' THEN '编辑中'
when t6.doc_status = '1' THEN '审批中'
when t6.doc_status = '2' THEN '审批结束'
when t6.doc_status = '3' THEN '已撤回'
when t6.doc_status = '4' THEN '已作废'
else '待定' end '单据状态'
FROM
(select proc_no,sponsor_name,title,currency,money,proc_status,doc_status,belong_org_name,crt_time,upd_time from cfs_workflow.t_bpm_proc_record where company_no='52741414101' and crt_time>='2023-01-01' an
d crt_time<'2023-07-01' AND doc_status='2' )t6
WHERE t6.proc_no NOT in(select relatedApplyNo proc_no from cfs_form_center.t_bpm_form_data tbfd where company_no='52741414101' and proc_type=10 and crt_time>='2023-
01-01' and crt_time<'2023-07-01' and relatedApplyNo is not NULL)\G
但此时还是没走索引(执行计划如下所示)

编辑
是什么原因没有使用索引呢?
首先看一下是否是is null或is not null造成的,因为在某些情况下is null或is not null会导致索引失效

编辑

编辑
可以看到不是is null或is not null造成的
所以这里是not in导致没有使用到索引
那么not in还可以怎么等价改写呢?
sql改写为左连接
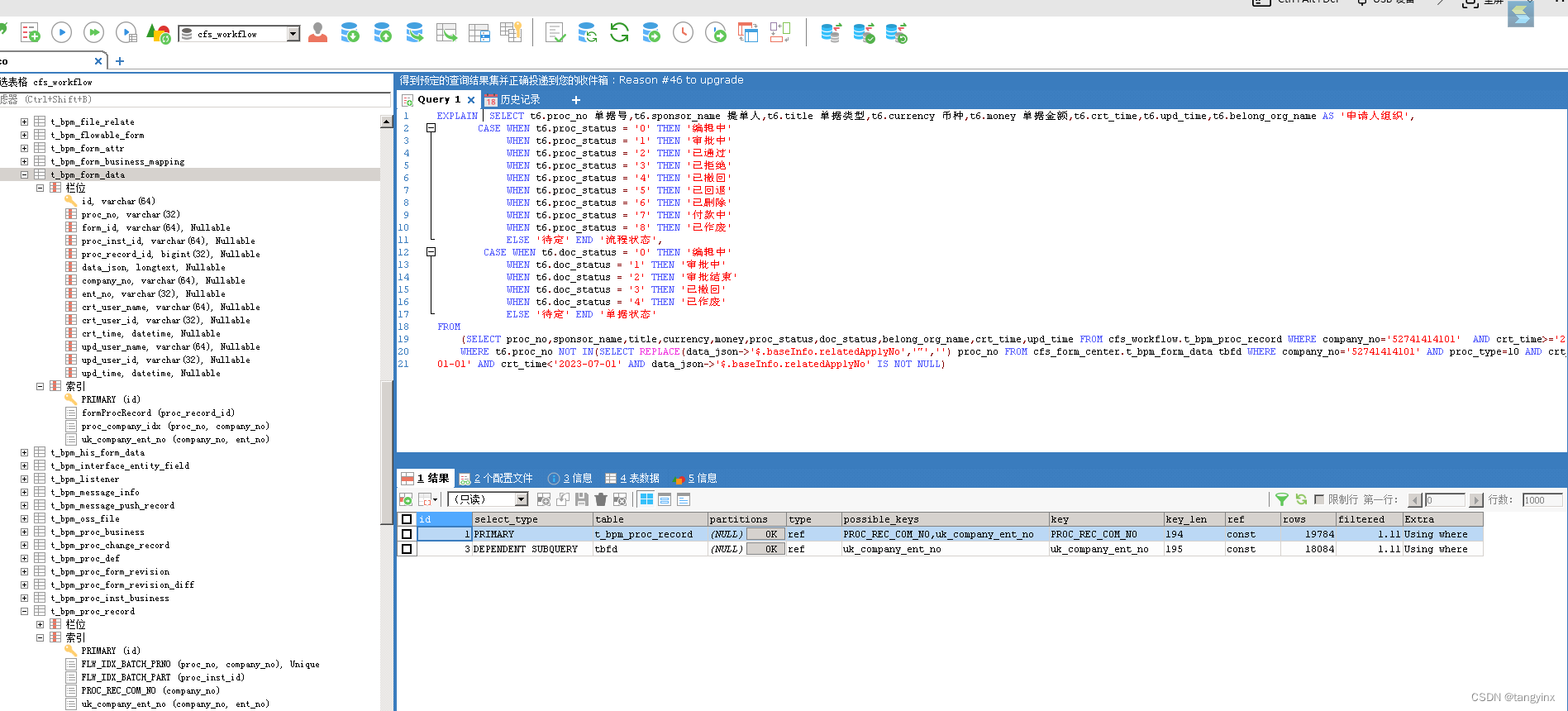
SELECT t6.proc_no 单据号,t6.sponsor_name 提单人,t6.title 单据类型,t6.currency 币种,t6.money 单据金额,t6.crt_time,t6.upd_time,t6.belong_org_name AS '申请人组织',
CASE WHEN t6.proc_status = '0' THEN '编辑中'
WHEN t6.proc_status = '1' THEN '审批中'
WHEN t6.proc_status = '2' THEN '已通过'
WHEN t6.proc_status = '3' THEN '已拒绝'
WHEN t6.proc_status = '4' THEN '已撤回'
WHEN t6.proc_status = '5' THEN '已回退'
WHEN t6.proc_status = '6' THEN '已删除'
WHEN t6.proc_status = '7' THEN '付款中'
WHEN t6.proc_status = '8' THEN '已作废'
ELSE '待定' END '流程状态',
CASE WHEN t6.doc_status = '0' THEN '编辑中'
WHEN t6.doc_status = '1' THEN '审批中'
WHEN t6.doc_status = '2' THEN '审批结束'
WHEN t6.doc_status = '3' THEN '已撤回'
WHEN t6.doc_status = '4' THEN '已作废'
ELSE '待定' END '单据状态'
FROM
(SELECT proc_no,sponsor_name,title,currency,money,proc_status,doc_status,belong_org_name,crt_time,upd_time FROM cfs_workflow.t_bpm_proc_record WHERE company_no='52741414101'
AND crt_time>='2023-01-01' AND crt_time<'2023-07-01' AND doc_status='2' )t6
LEFT JOIN (SELECT relatedApplyNo proc_no FROM cfs_form_center.t_bpm_form_data tbfd WHERE company_no='52741414101'
AND proc_type=10 AND crt_time>='2023-01-01' AND crt_time<'2023-07-01' AND relatedApplyNo is not null) t5 ON t6.proc_no=t5.proc_no WHERE
t5.proc_no IS NULL;

编辑
执行时间从45742s缩短为0.4s,是不是很惊喜?
本节知识点
1、json文本创建虚拟列建立索引可以解决json不能创建索引的问题
2、not in等价改写为left join可以解决被驱动表不走索引的问题
3、被驱动表要在连接列上创建索引才高效
当一条sql的执行时间为45742s,也就是12+个小时,你是否还能忍受?
下面我们来看一下代码和执行计划:
select t6.proc_no 单据号,t6.sponsor_name 提单人,t6.title 单据类型,t6.currency 币种,t6.money 单据金额,t6.crt_time,t6.upd_time,t6.belong_org_name as '申请人组织', case when t6.proc_status = '0' THEN '编辑中' when t6.proc_status = '1' THEN '审批中' when t6.proc_status = '2' THEN '已通过' when t6.proc_status = '3' THEN '已拒绝' when t6.proc_status = '4' THEN '已撤回' when t6.proc_status = '5' THEN '已回退' when t6.proc_status = '6' THEN '已删除' when t6.proc_status = '7' THEN '付款中' when t6.proc_status = '8' THEN '已作废' else '待定' end '流程状态', case when t6.doc_status = '0' THEN '编辑中' when t6.doc_status = '1' THEN '审批中' when t6.doc_status = '2' THEN '审批结束' when t6.doc_status = '3' THEN '已撤回' when t6.doc_status = '4' THEN '已作废' else '待定' end '单据状态' FROM (select proc_no,sponsor_name,title,currency,money,proc_status,doc_status,belong_org_name,crt_time,upd_time from cfs_workflow.t_bpm_proc_record where company_no='52741414101' and crt_time>='2023-01-01' an d crt_time<'2023-07-01' AND doc_status='2' )t6 WHERE t6.proc_no NOT in(select replace(data_json->'$.baseInfo.relatedApplyNo','"','') proc_no from cfs_form_center.t_bpm_form_data tbfd where company_no='52741414101' and proc_type=10 and crt_time>='2023- 01-01' and crt_time<'2023-07-01' and data_json->'$.baseInfo.relatedApplyNo' is not NULL)\G
编辑
被驱动表虽然走了company_no列的索引,但是该索引效率很低
编辑
该表预估行数91952,但是company_no的基数只有135,所以选择性并不好
另外一个问题是,两表关联被驱动表应该走连接列的索引才高效
子查询如下:
select replace(data_json->'$.baseInfo.relatedApplyNo','"','') proc_no from cfs_form_center.t_bpm_form_data tbfd where company_no='52741414101' and proc_type=10 and crt_time>='2023-01-01' and crt_time<'2023-07-01' and data_json->'$.baseInfo.relatedApplyNo' is not NULL
子查询中的关联列为data_json转换后的格式
编辑
编辑
JSON 字段不允许直接创建索引。即使支持,实际意义也不大,因为我们一般是基于JSON中的元素进行查询,很少会基于整个 JSON 文档。基于此问题,在MySQL 8.0.17及以后的版本中,InnoDB存储引擎支持JSON数组上的多值索引。除此之外还可以通过MySQL 5.7 引入的虚拟列,然后在虚拟列当中使用索引。我用的版本为5.7,所以这里使用虚拟列创建索引
创建虚拟列
ALTER TABLE cfs_form_center.t_bpm_form_data ADD COLUMN relatedApplyNo VARCHAR(64) GENERATED ALWAYS AS (REPLACE(data_json->'$.baseInfo.relatedApplyNo','"',''));
对虚拟列添加索引
ALTER TABLE cfs_form_center.t_bpm_form_data ADD INDEX idx_relatedApplyNo (relatedApplyNo) USING BTREE;
将原sql中的json替换为虚拟列
JSON 字段不允许直接创建索引。即使支持,实际意义也不大,因为我们一般是基于JSON中的元素进行查询,很少会基于整个 JSON 文档。基于此问题,在MySQL 8.0.17及以后的版本中,InnoDB存储引擎支持JSON数组上的多值索引。除此之外还可以通过MySQL 5.7 引入的虚拟列,然后在虚拟列当中使用索引。我用的版本为5.7,所以这里使用虚拟列创建索引
ALTER TABLE cfs_form_center.t_bpm_form_data ADD COLUMN relatedApplyNo VARCHAR(64) GENERATED ALWAYS AS (REPLACE(data_json->'$.baseInfo.relatedApplyNo','"',''));
ALTER TABLE cfs_form_center.t_bpm_form_data ADD INDEX idx_relatedApplyNo (relatedApplyNo) USING BTREE;
将原sql中的json替换为虚拟列
select t6.proc_no 单据号,t6.sponsor_name 提单人,t6.title 单据类型,t6.currency 币种,t6.money 单据金额,t6.crt_time,t6.upd_time,t6.belong_org_name as '申请人组织',
case when t6.proc_status = '0' THEN '编辑中'
when t6.proc_status = '1' THEN '审批中'
when t6.proc_status = '2' THEN '已通过'
when t6.proc_status = '3' THEN '已拒绝'
when t6.proc_status = '4' THEN '已撤回'
when t6.proc_status = '5' THEN '已回退'
when t6.proc_status = '6' THEN '已删除'
when t6.proc_status = '7' THEN '付款中'
when t6.proc_status = '8' THEN '已作废'
else '待定' end '流程状态',
case when t6.doc_status = '0' THEN '编辑中'
when t6.doc_status = '1' THEN '审批中'
when t6.doc_status = '2' THEN '审批结束'
when t6.doc_status = '3' THEN '已撤回'
when t6.doc_status = '4' THEN '已作废'
else '待定' end '单据状态'
FROM
(select proc_no,sponsor_name,title,currency,money,proc_status,doc_status,belong_org_name,crt_time,upd_time from cfs_workflow.t_bpm_proc_record where company_no='52741414101' and crt_time>='2023-01-01' an
d crt_time<'2023-07-01' AND doc_status='2' )t6
WHERE t6.proc_no NOT in(select relatedApplyNo proc_no from cfs_form_center.t_bpm_form_data tbfd where company_no='52741414101' and proc_type=10 and crt_time>='2023-
01-01' and crt_time<'2023-07-01' and relatedApplyNo is not NULL)\G
但此时还是没走索引(执行计划如下所示)
编辑
是什么原因没有使用索引呢?
首先看一下是否是is null或is not null造成的,因为在某些情况下is null或is not null会导致索引失效
编辑
编辑
可以看到不是is null或is not null造成的
所以这里是not in导致没有使用到索引
那么not in还可以怎么等价改写呢?
sql改写为左连接
SELECT t6.proc_no 单据号,t6.sponsor_name 提单人,t6.title 单据类型,t6.currency 币种,t6.money 单据金额,t6.crt_time,t6.upd_time,t6.belong_org_name AS '申请人组织',
CASE WHEN t6.proc_status = '0' THEN '编辑中'
WHEN t6.proc_status = '1' THEN '审批中'
WHEN t6.proc_status = '2' THEN '已通过'
WHEN t6.proc_status = '3' THEN '已拒绝'
WHEN t6.proc_status = '4' THEN '已撤回'
WHEN t6.proc_status = '5' THEN '已回退'
WHEN t6.proc_status = '6' THEN '已删除'
WHEN t6.proc_status = '7' THEN '付款中'
WHEN t6.proc_status = '8' THEN '已作废'
ELSE '待定' END '流程状态',
CASE WHEN t6.doc_status = '0' THEN '编辑中'
WHEN t6.doc_status = '1' THEN '审批中'
WHEN t6.doc_status = '2' THEN '审批结束'
WHEN t6.doc_status = '3' THEN '已撤回'
WHEN t6.doc_status = '4' THEN '已作废'
ELSE '待定' END '单据状态'
FROM
(SELECT proc_no,sponsor_name,title,currency,money,proc_status,doc_status,belong_org_name,crt_time,upd_time FROM cfs_workflow.t_bpm_proc_record WHERE company_no='52741414101'
AND crt_time>='2023-01-01' AND crt_time<'2023-07-01' AND doc_status='2' )t6
LEFT JOIN (SELECT relatedApplyNo proc_no FROM cfs_form_center.t_bpm_form_data tbfd WHERE company_no='52741414101'
AND proc_type=10 AND crt_time>='2023-01-01' AND crt_time<'2023-07-01' AND relatedApplyNo is not null) t5 ON t6.proc_no=t5.proc_no WHERE
t5.proc_no IS NULL;
编辑
执行时间从45742s缩短为0.4s,是不是很惊喜?
本节知识点
1、json文本创建虚拟列建立索引可以解决json不能创建索引的问题
2、not in等价改写为left join可以解决被驱动表不走索引的问题
3、被驱动表要在连接列上创建索引才高效




