
1Kubernetes 集群架构图

2Openshift or Kubernetes 集群架构图

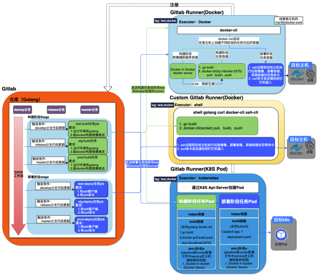
3常见的 CI/CD 架构图
1. Gitlab Webhook + Jenkins SharedLibraries/Kubernetes + SonarScanner Maven Plugin

2. Gitlab CI/CD Workflow

3. Logging

4. Logging 与 Metrics

本文转载自:「 Curiouser's Devops Roadmap 」,原文:https://tinyurl.com/ypu4m4mu ,版权归原作者所有。欢迎投稿,投稿邮箱: editor@hi-linux.com。


你可能还喜欢
点击下方图片即可阅读
什么是 SRE?与 DevOps 相比,到底谁才是真正的王者!
点击上方图片,『美团|饿了么』大额外卖红包天天免费领

更多有趣的互联网新鲜事,关注「奇妙的互联网」视频号全了解!
文章转载自奇妙的Linux世界,如果涉嫌侵权,请发送邮件至:contact@modb.pro进行举报,并提供相关证据,一经查实,墨天轮将立刻删除相关内容。





