一. 测试背景
开发一个项目,数据库用的是sqlserver。帐号表数据有一两百万,不算大,也不算小。在考虑是否要使用视图,担心效率,百度了下资料,众说纷纭,好吧,实践是最好的证明,那么我们就来测试吧。
二. 测试环境
WIN8系统,内存8G,普通磁盘,sqlserver2012 。
三. 表和视图结构(由于用的是公司的表,所以避免纠纷我把字段给涂掉了)


四. 数据量大小
AccountsData表和AccountsInfo各有400万数据,那么视图VAccounts毫无疑问也是400万条数据。
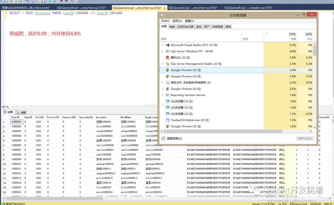
五. 开始测试
1. 我们查询视图的时候会利用到基础表的索引吗?这里我利用UserID来做WHERE查询1000条数据。下面两个截图分表是查询的结果,我们可以清楚到看到查基础表AccountsInfo与查视图VAccounts的效率是没有差别的,所以我们可以确定查视图同样会利用到基础表的索引。


2. 从上面的测试我们可以看到,利用索引查基础表和视图几乎没有什么区别,那么如果我们不利用索引字段来查询呢?比如Like。下面是我查字段Nickname带有“南方1999”字符的数据记录,从两次结果我们可以清楚的看到两次查询几乎没有任何区别。


六. 测试结果
可以看到在sqlserver2012中视图不会影响查询效率,所以我们可以放心的使用。
by:https://blog.csdn.net/wanmdb/article/details/50358279
版权申明:本文来源于网友收集或网友提供,如果有侵权,请转告版主或者留言,本公众号立即删除。

文章转载自DotNet开发跳槽,如果涉嫌侵权,请发送邮件至:contact@modb.pro进行举报,并提供相关证据,一经查实,墨天轮将立刻删除相关内容。




